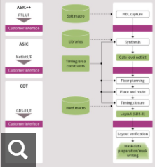
这 专用集成电路设计流程是一种高度自动化的方法,它应用了最先进的深亚微米设计方法,例如早期平面规划、布局链接、时序驱动布局和布线。
首次正确声明得到了测试设计措施的支持,例如全扫描设计、ATPG(自动测试模式生成)、BIST(内置自测试)、边界扫描宏隔离、IDDQ 测试等。
通过使用先进的验证方法,如静态时序分析、形式验证和明确定义的所有技术的签核程序,可以满足紧迫的上市时间周期。
对于各种设计步骤,我们使用行业领先的市售工具。我们对标准接口和工具的重视极大地简化了与客户设计流程的集成。
我们确保不断学习设计流程和技术,并根据最新的芯片结果定期更新我们的设计系统和库。








